机器人调度只能实现相对标准的功能,如机器人管控、运单派发、路径规划和交通管制、门电梯等关键设备管控。但实际业务需求通常是非标的,特别是在工业场景下,每个场景的物流需求是高度差异化的。M4 猎鹰任务通过 Python 脚本扩展系统能力,与 M4 调度融合,可以可视化地编排业务流程,实现各类非标需求。例如,取货前与滚筒线等 PLC 交互,放货后告知某个第三方系统,根据设备是否繁忙选择不同终点,根据货物类型定制复杂的库位选择逻辑等。
此外,因具备进度监控、全局暂停、故障恢复、宕机恢复等高级特性,猎鹰任务还能让业务运转更透明、更稳定。

猎鹰任务是 M4 系统的低代码任务引擎,支持通过可视化界面编辑任务动作序列,以类似于搭积木的形式,快速实现复杂的业务流。不仅能实现点对点搬运,还可以实现循环处理、并行处理、多点搬运、多车协作、系统交互、设备控制、库存仓储逻辑等复杂业务流程,如定时上下料、补充空托盘、PLC 设备对接等。

1
打造柔性的自动化物流
猎鹰任务不仅提供强大的自动化流程执行能力,还能支持在任务中插入人工干预环节。用户可以在机器人运行的关键节点(如送达确认、库位确定、超重处理等)后加入人工决策节点,通过获取人工下发的指令,实现更灵活、智能的人机协作。同时,猎鹰任务还支持在移动端进行查看、管理和编排任务,让用户随时随地可进行操作。



系统还支持全局控制变量的定义,只需要一次修改,即可同步修改所有引用该全局变量的猎鹰任务,无需多次修改,帮助用户轻松实现应对猎鹰任务切换环境(如测试系统与生产系统切换)、业务场景(如不同班次、不同产品线流程切换)的需求,极大地提升了部署与管理的灵活性。
猎鹰任务同样具备了强大的统一集成能力。它不仅能够调度仙工全系机器人,还能够控制堆垛机、滚筒线、机械臂、打包机、扫码器等丰富 PLC 设备,真正实现了场内物流设备的“全面管理”,大幅提升整体运营效率。




2
卓越系统性能
猎鹰任务具备强大的宕机恢复能力,确保系统在宕机(如断电、BUG)后,能从中断点精准恢复任务,无需人工干预或从头开始,比传统多机备份方案更稳定易用。
系统支持十万级任务高并发执行,即便在业务高峰也能流畅稳定。通过可视化监控界面,用户可以实时洞察每个任务组件的运行状态,一旦出现异常,系统将立即告警并精确定位问题根源,无需查看冗长日志,降低运维技术门槛,极大缩短故障排查时间。

在设计之初,猎鹰任务就深度融合了流程可暂停、可恢复的工程理念,用户无需在代码中预置复杂逻辑,即可轻松应对实际执行过程中,人员交接、设备检修等各类需要临时暂停任务的情况。


3
开箱即用,轻松实现复杂任务
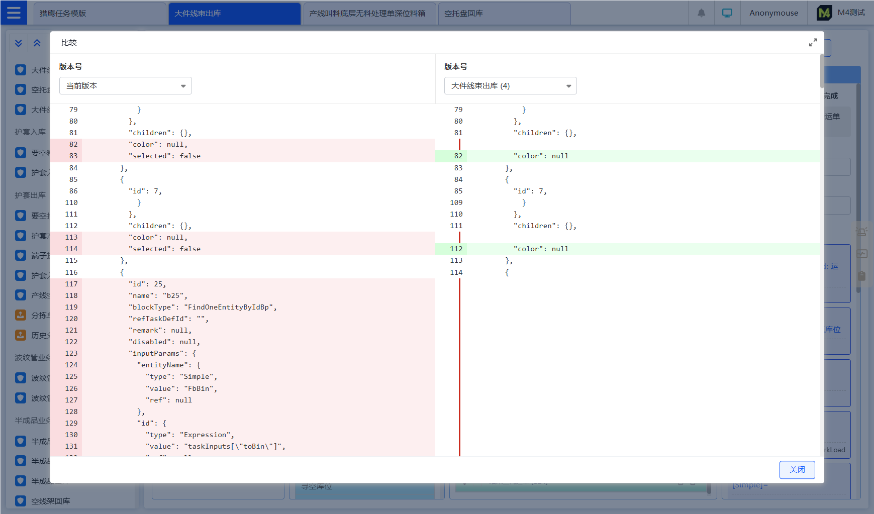
仅通过组件块的拖拽、参数的配置,即可完成任务流程搭建,无需大量脚本编辑,降低现场用人门槛。且猎鹰任务提供丰富业务模板,支持用户跨任务复制组件,任务嵌套,历史版本一键还原和版本对比等操作,极大方便用户使用。可降低项目定制开发周期 50%,成本降低 50% ~ 80%。


业务多、流程多、环节多、楼多、楼层多、容器多、设备多、系统多
原料出入库及不合格品退货全流程

原料出入库及不合格品退货全流程
原料出入库及不合格品退货全流程

原料出入库及不合格品退货全流程
原料出入库及不合格品退货全流程

原料出入库及不合格品退货全流程
原料出入库及不合格品退货全流程

原料出入库及不合格品退货全流程
1
沉淀海量业务模板
经过近十年超过 500 个项目积累,仙工积累了大量客户应用场景。这些场景大多数都通过猎鹰任务实现。因此,不管客户需求多复杂,大部分需求都能在仙工找到已实现的猎鹰任务模版;经过改动即可快速适配客户具体的业务需求。



2
内嵌多维度组件
猎鹰任务编辑页面内嵌组件覆盖广,除基础组件外,还包含调度、库存、容器、PLC、条件和循环等维度,如创建调度运单、按容器移动库存、Modbus 读取、重复执行 Repeat 等,支持用户各类复杂业务逻辑。

3
支持自定义猎鹰任务组件
仅通过组件块的拖拽、参数的配置,即可完成任务流程搭建,无需大量脚本编辑,降低现场用人门槛。且猎鹰任务提供丰富业务模板,支持用户跨任务复制组件,任务嵌套,历史版本一键还原和版本对比等操作,极大方便用户使用。可降低项目定制开发周期 50%,成本降低 50% ~ 80%。


